盒子下载去地下文章下载

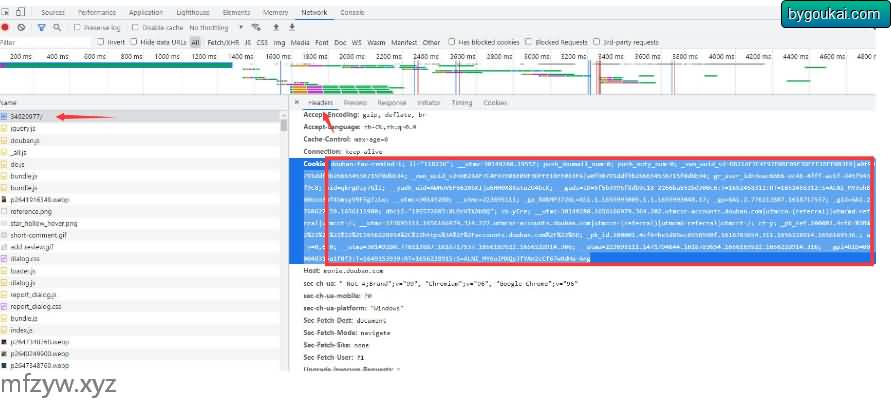
因豆瓣对应采集防御力度较大,频繁采集会被限制ip抓取不到内容,如果ip被限可尝试登录豆瓣按F12复制cookie信息粘贴到application/common/extend/DouBanLib/DouBan.php文件中,如果仍旧解决不了就没办法了。
本插件免费不加密任何内容,懂的可自行修改
使用方法
影视信息采集:2.打开信息采集,从列表中编辑视频,第一行内容填写豆瓣id点击获取即可2.可打开信息采集点击添加填写豆瓣id点击获取

角色采集:打开信息采集,在对应影视后面点击角色采集
评论采集:打开信息采集,在对应影视后面点击评论采集(默认只采集一页,最下一行显示采集下一页可根据需求自行决定采集的页数)
剧照采集:打开信息采集,在对应影视后面点击剧照采集(默认只采集一页,最下一行显示采集下一页可根据需求自行决定采集的页数)
采集前记得登录苹果cms后台-系统-采集参数配置对于角色,评论入库状态改为已审
cookie查看方法

插件截图


© 版权声明
文章版权归作者所有,未经允许请勿转载。
THE END















暂无评论内容